关于国密HTTPS的那些事(一)
发布日期:2020-08-31随着《密码法》密码法的颁布与实施,国密的应用及推广终于有法可依。而对于应用国密其中的一个重要组成部分----国密HTTPS通信也应运而生。为了大家更好的了解国密HTTPS相关的知识,接下来打算和大家一起分享关于国密HTTPS 的那些事。聊一聊关于HTTPS通信协议本身;聊一聊为什么要有这些协议;以及国密SSL协议到底又是如何对一个网站进行数据加密的;国密SSL协议中又使用了哪些国密算法;国密的双证书和传统的RSA证书单证书在握手协商中又有什么区别等等,由于篇幅较长,时间有限,所以只能选择逐步和大家分享。
为了让更多的朋友看懂和了解这个行业和领域,明白其中的内容,本文用通俗易通、轻松愉快的方式来表达解析这些枯燥的词汇。
1.关于HTTPS
讲到https通信,那就避免不了要讲到枯燥乏味的通信协议,相信大家在上网的时候肯定会有意无意的都会见到HTTP、 HTTPS、SSL、TLS 等 这些关键字或标签。那么我们先简单的了解一下他们代表的含义 ,然后梳理一下它们之间的关系。
HTTP:(HyperText Transfer Protocol)超文本传输协议,相信大家都不陌生,打开浏览器就能看到。
SSL:( Secure Sockets Layer )安全套件字层。可分为两层: SSL记录协议(SSL Record Protocol)和 SSL握手协议(SSL Handshake Protocol)。
TLS :( Transport Layer Security )传输层安全协议。也分为两层 TLS 记录协议(TLS Record)和 TLS 握手协议(TLS Handshake)。
之所以这么表达,就是让聪明的你看出其中的端倪。细心的朋友肯定会发现,SSL 和TLS怎么这么相似啊,难道?对!你的直觉就体现了他们之间的关系。TLS就是建立在SSL3.0协议规范之上的协议。所以很多时候你会发现他们俩是被绑定在一起呈现的SSL/TLS。要硬说他们的关系,用时下的网络语言描述那就是:有点像CP,又好似前浪和后浪。至于这些协议怎么用后面会介绍到。
HTTPS: 就是HTTP + SSL/TLS。
理清楚了他们的关系,我们就算是入门了。至于为什么要把http协议变成https。相信大家都很清楚,因为少了s,就像光着身子在人潮涌动的人流中奔跑。只要别人想看,你的脚步,永远比不过人家看的你速度,甚至还有人会驻足,对你注目。 好像还有点押韵,skr...。
所以对一个http的站点来说,毫无隐私可言,更谈不上安全了。所以赶紧给你的站点穿上“衣服”吧。
2.关于协议
前面说了https,说到这里,问题又来了。既然说部署了https,就像给网站穿了“衣服”,保护住了自己的隐私,那么这个“衣服”又是怎么来保护自己的隐私的呢?
没错,就是通过SSL/TLS协议,我们先来看看国密协议的整个流程,大家在看整个流程的时候思考一下 SSL/TLS到底解决了哪些问题,他是如果保护你数据安全的?
国密SSL通信依据的协议是中国人民共和国密码行业标准《SSL VPN技术规范GM/T 0024--2014》协议。其协议流程和 传统的使用RSA证书的TLS协议流程基本一致,但是又有区别,因为传统的TLS协议中服务端使用的是单证书,而国密SSL VPN协议在双方的握手的过程中服务端使用的是双证书(签名证书和加密证书)。
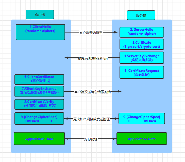
下面我们来看国密SSL的主要握手流程:
根据《SSL VPN技术规范GM/T 0024--2014》协议,我们对整个握手的流程整理如下:
下面我们来分析整个过程。
1.客户端首先会发送ClientHello消息与服务端进行握手,在ClinentHello消息中包括了加密套件和随机数。
2.在服务端接收到客户端的握手请求后,会结合自己的证书选择合适的加密套件返回给客户端,并且会产生随机数一起发送。
3.服务端会继续发送Certificate消息给客户端,在Certificate消息中会包含双证书,即签名证书和加密证书,加密证书放在签名证书前面。
4.服务端根据选定的握手协议,接着发送ServerKeyExchange消息。如果选用的是ECC_SM4_SM3套件,则在消息中包含着服务端对双方随机数和服务端加密证书的签名。
5.如果服务端开启了双向认证,则会继续发送CertificateRequest消息给客户端。
6.在客户端接收到服务端的回复后,如果收到了5中发送的消息,则会先回复ClientCertificate消息给服务端,如果没有收到,则跳过此步骤。
7.如果客户端收到了5的请求, 则在发送完6的消息后紧接着发送ClientKeyExchange给服务端,否则ClientKeyExchange是客户端在收到服务端消息后回复给服务端的第一条信息。如果选用的是ECC_SM4_SM3套件,则这条消息的主要内容是用服务端加密证书公钥加密的预主秘钥。
8. 如果客户端发送了6的消息,则需要发送CertificateVerify消息给服务端,这条消息用来鉴别客户端是否为证书的合法持有者。
9.最后在服务端和客户端各自在密码规格变革消息后都会发送Finished消息给对方。用于验证秘钥交换过程是否成功,并校验握手过程的完整性。
10.到此整个国密SSL握手的流程就结束了,协议双方会使用协商出来的对称秘钥对通信的数据进行加解密。
以上就是国密SSL通信的整个握手流程。
不知道大家看完之后的感受是什么?是意犹未尽,是五味杂陈,还是有些萌萌达?没关系,这些都不重要!重要的是!!!
SSL/TLS协议到底解决了哪些问题?它又是如果通过这个流程来保障数据安全的呢?我们下回接着聊!
七夕将至!下文我会带大家一起的聊聊关于牛郎(客户端)和织女(服务端)这对鸳鸯的爱情故事(通信协议)。他们是如果通过约定(握手协商),在七夕通过鹊桥(对称秘钥)走到一起(加密通信)的,敬请期待!
原创:探花郎
最新资讯
Poloniex加密货币交换泄露数据,建议数据安全从SSL证书做起
标签推荐:数字证书申请 | 域名ssl证书 | https证书申请| 数字证书过期| 网站证书安装| 可靠的ssl证书| 小程序证书| ca认证电子签名| 微软代码签名| android数字签名| java代码签名| ssl证书部署| 时间戳技术| 电子签名技术| https证书配置| 谷歌浏览器证书| tomcat数字证书| openssl漏洞| ECC加密算法| 服务器SSL证书| 链路层劫持| 物联网安全技术| 火狐插件签名证书
4006-967-446
沃通数字证书商店
